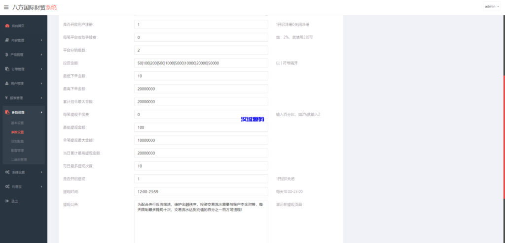
汉城海外/海外多语言微交易系统/虚拟币微盘源码/伪交易所源码汉城海外源码3年前更新关注106 前端多语言虚拟币微盘系统,源码全开源前端html正常运营版本 THE END投资理财 分享QQ空间微博QQ好友复制链接收藏